QT 的信号与槽技术,是一种用于对象间通信的机制。它允许一个对象发出一个信号,而其他对象可以通过连接到该信号的槽来接收并处理该信号。
本文将通过调试走读 QT (5.14.2) 信号与槽开源源码,理解它的工作原理。
1. 概述
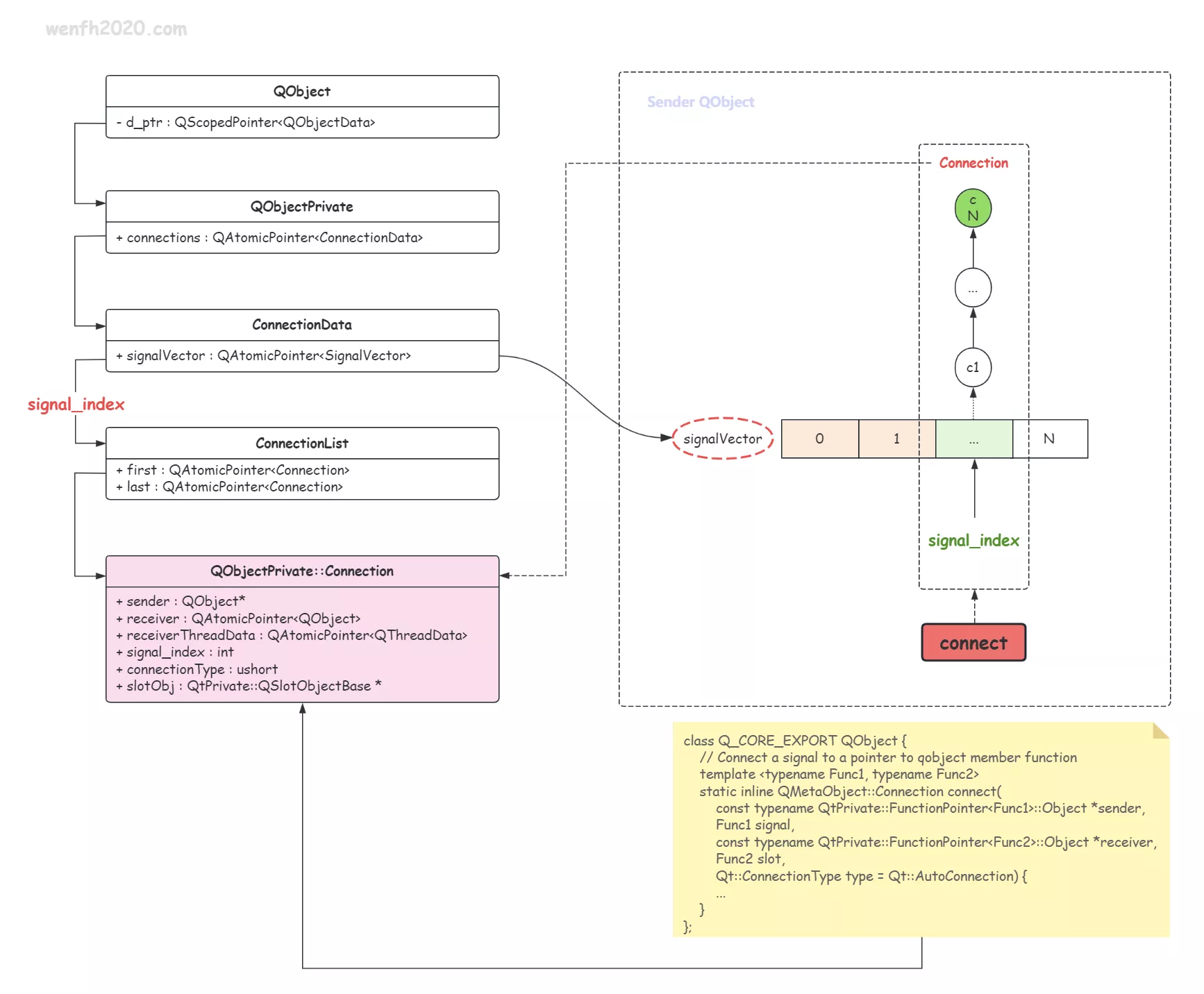
- QObject 的
connect函数,将 “发送者/信号/接收者/槽/链接类型” 这几个对象建立联系,并保存于QObjectPrivate::Connection这个信号槽关系结构中。 - 信号与槽是一种
观察者模式,QObject 为每个信号生成一个索引signal_index,用于标识某个信号所在signalVector动态数组的位置,receiver 信息被保存于数组下标对应的列表中。sender object -> signalVector[signal_index] -> connectionlist -> connection

2. 测试用例
这是一个多线程的信号与槽测试用例,本文将会通过该用例,描述信号与槽的工作原理。
详细源码请参考 Github。

1
2
3
4
5
6
7
8
9
10
11
12
13
14
15
16
17
18
19
20
21
22
23
24
25
26
27
28
29
30
31
32
33
34
35
36
37
38
39
40
// 线程测试用例
class TestThread : public WorkThread {
Q_OBJECT
public signals:
void sigThreadNotify(qint64 task, const QString& data);
private:
virtual void handleTask(qint64 task) override {
emit sigThreadNotify(task, "hello world!");
}
};
// 测试窗口
class TestApp : public QMainWindow {
Q_OBJECT
public:
void init() {
connect(m_thread, &TestThread::sigThreadNotify, this,
&TestApp::slotThreadNotify);
connect(ui.btn_work_thread, &QPushButton::clicked, this, [this]() {
auto msg = QString("send task to work thread, task: %1").arg(TASK_ID);
QMessageBox::information(this, "tip", msg, QMessageBox::Yes);
this->appendThreadTask(TASK_ID);
});
}
public slots:
void slotThreadNotify(qint64 task, const QString& data) {
auto msg = QString("response from work thread, task: %1, data: %2")
.arg(task)
.arg(data);
QMessageBox::information(this, "tip", msg, QMessageBox::Yes);
}
private:
Ui::TestAppClass ui;
TestThread* m_thread = Q_NULLPTR;
};
3. 信号槽关系结构
- 信号槽链接结构体:
QObjectPrivate::Connection。
1
2
3
4
5
6
7
8
9
10
11
12
13
14
15
16
17
18
19
20
21
22
23
24
/*C:\Qt\Qt5.14.2\5.14.2\Src\qtbase\src\corelib\kernel\qobject_p.h*/
class Q_CORE_EXPORT QObjectPrivate : public QObjectData {
...
struct Connection : public ConnectionOrSignalVector {
...
/*发送者*/
QObject *sender;
/*发送者信号索引*/
// In signal range (see QObjectPrivate::signalIndex())
int signal_index : 27;
/*接收者*/
QAtomicPointer<QObject> receiver;
/*接收者线程信息*/
QAtomicPointer<QThreadData> receiverThreadData;
/*接收者的槽回调函数*/
union {
StaticMetaCallFunction callFunction;
QtPrivate::QSlotObjectBase *slotObj;
};
/*信号槽链接方式*/
// 0 == auto, 1 == direct, 2 == queued, 4 == blocking
ushort connectionType : 3;
};
};
QObject::connect函数将QObjectPrivate::Connection保存于 sender 中。
1
2
3
TestApp.exe!QObject::connect
|-- Qt5Cored.dll!QObject::connectImpl
|-- Qt5Cored.dll!QObjectPrivate::connectImpl
1
2
3
4
5
6
7
8
9
10
11
12
13
14
15
16
17
18
19
20
21
22
23
24
25
26
27
28
29
30
31
32
33
34
35
36
37
38
39
40
41
42
43
44
45
46
47
48
49
50
51
52
53
54
55
56
57
58
59
60
61
62
63
64
65
66
67
68
69
70
71
72
73
74
75
76
/*C:\Qt\Qt5.14.2\5.14.2\msvc2017_64\include\QtCore\qobject.h*/
class Q_CORE_EXPORT QObject {
//...
// Connect a signal to a pointer to qobject member function
template <typename Func1, typename Func2>
static inline QMetaObject::Connection connect(
const typename QtPrivate::FunctionPointer<Func1>::Object *sender,
Func1 signal,
const typename QtPrivate::FunctionPointer<Func2>::Object *receiver,
Func2 slot, Qt::ConnectionType type = Qt::AutoConnection) {
//...
return connectImpl(
sender, reinterpret_cast<void **>(&signal), receiver,
reinterpret_cast<void **>(&slot),
new QtPrivate::QSlotObject<
Func2,
typename QtPrivate::List_Left<typename SignalType::Arguments,
SlotType::ArgumentCount>::Value,
typename SignalType::ReturnType>(slot),
type, types, &SignalType::Object::staticMetaObject);
}
};
// C:\Qt\Qt5.14.2\5.14.2\Src\qtbase\src\corelib\kernel\qobject.cpp
QMetaObject::Connection QObject::connectImpl(
const QObject *sender, void **signal, const QObject *receiver, void **slot,
QtPrivate::QSlotObjectBase *slotObj, Qt::ConnectionType type,
const int *types, const QMetaObject *senderMetaObject) {
...
int signal_index = -1;
void *args[] = {&signal_index, signal};
for (; senderMetaObject && signal_index < 0;
senderMetaObject = senderMetaObject->superClass()) {
senderMetaObject->static_metacall(QMetaObject::IndexOfMethod, 0, args);
if (signal_index >= 0 &&
signal_index < QMetaObjectPrivate::get(senderMetaObject)->signalCount)
break;
}
...
signal_index += QMetaObjectPrivate::signalOffset(senderMetaObject);
return QObjectPrivate::connectImpl(sender, signal_index, receiver, slot,
slotObj, type, types, senderMetaObject);
}
// C:\Qt\Qt5.14.2\5.14.2\Src\qtbase\src\corelib\kernel\qobject.cpp
QMetaObject::Connection QObjectPrivate::connectImpl(
const QObject *sender, int signal_index, const QObject *receiver,
void **slot, QtPrivate::QSlotObjectBase *slotObj, Qt::ConnectionType type,
const int *types, const QMetaObject *senderMetaObject) {
...
QObject *s = const_cast<QObject *>(sender);
QObject *r = const_cast<QObject *>(receiver);
...
// 创建链接结构体。
std::unique_ptr<QObjectPrivate::Connection> c{
new QObjectPrivate::Connection};
c->sender = s;
c->signal_index = signal_index;
QThreadData *td = r->d_func()->threadData;
td->ref();
c->receiverThreadData.storeRelaxed(td);
c->receiver.storeRelaxed(r);
c->slotObj = slotObj;
c->connectionType = type;
c->isSlotObject = true;
if (types) {
c->argumentTypes.storeRelaxed(types);
c->ownArgumentTypes = false;
}
// 将 connection 保存在 sender 对象中。
QObjectPrivate::get(s)->addConnection(signal_index, c.get());
QMetaObject::Connection ret(c.release());
...
return ret;
}
4. 信号索引
信号索引:signal_index,它是一个数组下标,便于搜索对应的信号信息;它是信号槽中非常重要的一环。
这个值不是三言两语能说清楚的,还是上图吧。

我们先来了解一下 MOC(Meta-Object Compiler)的工作:
- MOC 为 QObject 对象定义的信号生成对应的信号函数便于信号触发调用。
- 生成 qt_static_metacall 处理元对象调用函数,便于获取信号对应的偏移量。
- …
- 测试用例代码,MOC 自动生成的 moc_TestApp.cpp 文件内容。
1
2
3
4
5
6
7
8
9
10
11
12
13
14
15
16
17
18
19
20
21
22
23
24
25
// SIGNAL 0
void TestThread::sigThreadNotify(qint64 _t1, const QString &_t2) {
void *_a[] = {
nullptr,
const_cast<void *>(reinterpret_cast<const void *>(std::addressof(_t1))),
const_cast<void *>(reinterpret_cast<const void *>(std::addressof(_t2)))};
QMetaObject::activate(this, &staticMetaObject, 0, _a);
}
void TestThread::qt_static_metacall(
QObject *_o, QMetaObject::Call _c, int _id, void **_a) {
...
else if (_c == QMetaObject::IndexOfMethod) {
int *result = reinterpret_cast<int *>(_a[0]);
{
using _t = void (TestThread::*)(qint64 , const QString & );
if (*reinterpret_cast<_t *>(_a[1]) ==
static_cast<_t>(&TestThread::sigThreadNotify)) {
// 设置信号对应的索引偏移量。
*result = 0;
return;
}
}
}
}
- 通过
QObject::connect操作了解获取信号索引部分逻辑。
1
2
3
4
5
6
7
8
9
10
11
12
13
14
15
16
17
18
19
20
21
22
23
24
// C:\Qt\Qt5.14.2\5.14.2\Src\qtbase\src\corelib\kernel\qobject.cpp
QMetaObject::Connection QObject::connectImpl(
const QObject *sender, void **signal,
const QObject *receiver, void **slot,
QtPrivate::QSlotObjectBase *slotObj, Qt::ConnectionType type,
const int *types, const QMetaObject *senderMetaObject) {
...
int signal_index = -1;
void *args[] = { &signal_index, signal };
for (; senderMetaObject && signal_index < 0;
senderMetaObject = senderMetaObject->superClass()) {
// 从 TestThread::qt_static_metacall 中获取对应的 signal_index
senderMetaObject->static_metacall(QMetaObject::IndexOfMethod, 0, args);
if (signal_index >= 0
&& signal_index < QMetaObjectPrivate::get(senderMetaObject)->signalCount)
break;
}
// 有可能当前 QObject 对象有父类,
// 父类也有默认信号或者自定义信号,所以需要经过统计,计算出合适的偏移量。
signal_index += QMetaObjectPrivate::signalOffset(senderMetaObject);
return QObjectPrivate::connectImpl(
sender, signal_index, receiver, slot, slotObj, type, types, senderMetaObject);
}
5. 信号槽触发逻辑
emit 触发一个信号,其实就是调用一个信号函数:
sender object -> emit signal -> signalVector[signal_index] -> connectionlist -> connection -> slot callback
- 测试用例代码。
1
2
3
4
5
6
7
8
9
10
11
12
13
class TestThread : public WorkThread {
Q_OBJECT
public signals:
// 自定义信号
void sigThreadNotify(qint64 task, const QString& data);
private:
// 线程任务处理函数
virtual void handleTask(qint64 task) override {
emit sigThreadNotify(task, "hello world!");
}
};
- 测试代码,MOC 自动生成的 moc_TestApp.cpp 文件内容。
1
2
3
4
5
6
7
8
9
// moc_TestApp.cpp
// SIGNAL 0
void TestThread::sigThreadNotify(qint64 _t1, const QString &_t2) {
void *_a[] = {
nullptr,
const_cast<void *>(reinterpret_cast<const void *>(std::addressof(_t1))),
const_cast<void *>(reinterpret_cast<const void *>(std::addressof(_t2)))};
QMetaObject::activate(this, &staticMetaObject, 0, _a);
}
- QT 内部开源源码,通过 signal_index 找到对应的链接表;遍历链接表,触发信号对应的槽函数。
1
2
3
4
5
6
7
8
9
10
11
12
13
14
15
16
17
18
19
20
21
22
23
24
25
26
27
28
29
30
31
32
33
34
35
36
37
38
39
40
41
42
43
44
45
46
47
48
49
50
51
52
53
54
55
56
57
58
59
// C:\Qt\Qt5.14.2\5.14.2\Src\qtbase\src\corelib\kernel\qobject.cpp
void QMetaObject::activate(
QObject *sender, const QMetaObject *m,int local_signal_index, void **argv) {
int signal_index = local_signal_index + QMetaObjectPrivate::signalOffset(m);
if (Q_UNLIKELY(qt_signal_spy_callback_set.loadRelaxed()))
doActivate<true>(sender, signal_index, argv);
else
doActivate<false>(sender, signal_index, argv);
}
// C:\Qt\Qt5.14.2\5.14.2\Src\qtbase\src\corelib\kernel\qobject.cpp
template <bool callbacks_enabled>
void doActivate(QObject *sender, int signal_index, void **argv) {
QObjectPrivate *sp = QObjectPrivate::get(sender);
QObjectPrivate::ConnectionDataPointer connections(
sp->connections.loadRelaxed());
QObjectPrivate::SignalVector *signalVector =
connections->signalVector.loadRelaxed();
...
// 获取 connection 列表。
const QObjectPrivate::ConnectionList *list;
if (signal_index < signalVector->count())
list = &signalVector->at(signal_index);
else
list = &signalVector->at(-1);
// 观察者模式:遍历 connection 列表。
do {
QObjectPrivate::Connection *c = list->first.loadRelaxed();
if (!c) continue;
do {
QObject *const receiver = c->receiver.loadRelaxed();
if (!receiver) continue;
...
// 如果发送者和接收者处在不同线程,那么事件放到队列异步触发信号对应的槽函数。
if ((c->connectionType == Qt::AutoConnection && !receiverInSameThread)
|| (c->connectionType == Qt::QueuedConnection)) {
queued_activate(sender, signal_index, c, argv);
continue;
}
...
if (c->isSlotObject) {
...
const std::unique_ptr<QtPrivate::QSlotObjectBase, Deleter> obj{
c->slotObj};
{
// 如果发送者和接收者处在相同线程,直接调用槽函数
obj->call(receiver, argv);
}
}
} while ((c = c->nextConnectionList.loadRelaxed()) != nullptr &&
c->id <= highestConnectionId);
} while (list != &signalVector->at(-1) &&
// start over for all signals;
((list = &signalVector->at(-1)), true));
...
}