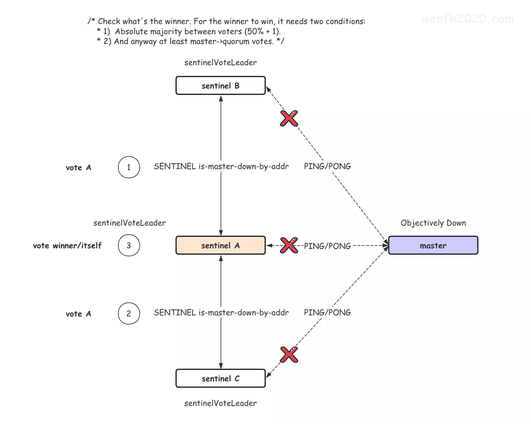
投票原理:”先到先得”,每个 sentinel 机会是对等的,都有投票权利。
当前 sentienl 节点,确认某个 master 客观下线后,它会主动开启故障转移的选举环节,进行拉票(选自己)和投票(选别人)。
经过票数统计,在最新一轮的选举过程中,超过法定数量(一般过半数)的 sentinel 投票给某个 sentinel 节点时,那么它就当选 leader,选举结束后,由它去执行其它剩余的故障转移步骤。
1. 选举整体流程
下面是伪代码的执行流程。

1
2
3
4
5
6
7
8
9
10
11
12
13
14
15
16
17
18
19
20
21
22
23
24
25
26
27
28
29
30
31
32
33
34
35
36
37
38
39
40
41
42
43
44
45
46
47
48
49
50
51
52
53
54
55
56
57
58
59
60
61
62
63
64
65
66
67
68
69
70
71
72
73
74
75
76
77
78
79
80
81
82
83
84
85
86
87
88
89
90
91
92
93
94
95
96
97
98
99
100
101
102
103
104
105
106
107
108
109
# 只有检查到 master 客观掉线了才会去询问,在确认客观下线了,马上进行多轮选举,直到选出 leader。
|-- main
# 定时检测处理故障。
|-- sentinelTimer
|-- server.hz = CONFIG_DEFAULT_HZ + rand() % CONFIG_DEFAULT_HZ;
|-- sentinelHandleDictOfRedisInstances(sentinel.masters);
|-- sentinelHandleRedisInstance(ri);
# 通过 PING/INFO/PUBLISH 协议定时给集群其它节点发送数据,使得集群紧密联系起来。
|-- sentinelSendPeriodicCommands(ri);
# 往 __sentinel__:hello 频道发布数据。
|-- sentinelSendHello(ri)
# 定时更新 master 的选举纪元 current_epoch,使得整个集群保持选举纪元数据一致。
|-- <ip>,<port>,<runid>,<current_epoch>,<master_name>,<master_ip>,<master_port>,<master_config_epoch>
# 检查节点是否已经主观下线(所有类型的节点 sentinel/master/slave)。
|-- sentinelCheckSubjectivelyDown(ri);
# 检测 master 节点是否客观下线。
|-- sentinelCheckObjectivelyDown(ri);
|-- if (master->flags & SRI_S_DOWN)
# 统计已检测到该 master 节点下线的 sentinel 节点个数,如果总数大于法定人数,就确认某个 master 节点客观下线。
|-- if (quorum >= master->quorum) odown = 1;
# 确认客观下线后,设置标识。
|-- odown ? master->flags |= SRI_O_DOWN : master->flags &= ~SRI_O_DOWN;
# 如果检测到 master 节点是客观下线,马上开启进入故障转移的选举投票环节。
|-- if (sentinelStartFailoverIfNeeded(ri))
# 满足选举投票条件,进入新一轮的投票环节。
|-- if ((master->flags & SRI_O_DOWN) && !(master->flags & SRI_FAILOVER_IN_PROGRESS))
|-- sentinelStartFailover(master);
# 进入投票环节。
|-- master->failover_state = SENTINEL_FAILOVER_STATE_WAIT_START;
# 设置故障转移状态为开启状态(选举投票)。
|-- master->flags |= SRI_FAILOVER_IN_PROGRESS;
# 设置当前投票纪元(标识当前 sentinel 发起的投票是第几轮投票)
|-- master->failover_epoch = ++sentinel.current_epoch;
# 刚开启新一轮的选举,强制马上执行拉票动作。
|-- sentinelAskMasterStateToOtherSentinels(ri, SENTINEL_ASK_FORCED);
# 故障转移流程状态机。
|-- sentinelFailoverStateMachine(ri);
# 投票环节。
|-- SENTINEL_FAILOVER_STATE_WAIT_START:
|-- sentinelFailoverWaitStart(ri);
# 定时统计选票。
|-- leader = sentinelGetLeader(ri, ri->failover_epoch);
# 先统计当前接收到的选票,暂时将获得票数最多的 sentinel 节点确定为 winner。
|-- ...
# 然后再统计自己的投票。
|-- if (winner)
# 在新一轮的选举中将自己的选票投给获得票数最多的 winnder。
|-- myvote = sentinelVoteLeader(master, epoch, winner, &leader_epoch);
# 刷新最新选举纪元。
|-- if (req_epoch > sentinel.current_epoch)
|-- sentinel.current_epoch = req_epoch;
# 在新一轮选举中,将票投给对应的 sentinel 节点(req_runid)
|-- if (master->leader_epoch < req_epoch && sentinel.current_epoch <= req_epoch)
|-- master->leader = sdsnew(req_runid);
|-- master->leader_epoch = sentinel.current_epoch;
# 如果其它 sentinel 节点获得选票,那么当前 sentinel 节点需延后自己进入下一轮选举的时间。
|-- if (strcasecmp(master->leader, sentinel.myid))
master->failover_start_time = mstime() + rand() % SENTINEL_MAX_DESYNC;
|-- return master->leader ? sdsnew(master->leader) : NULL;
|-- else
# 在新一轮选举中,如果当前 sentinel 节点暂时没发现别的 sentinel 节点获得选票,就将票投给自己。
|-- myvote = sentinelVoteLeader(master, epoch, sentinel.myid, &leader_epoch);
# 如果 winner 获得超过法定人数的选票,那么它就获选 leader。
|-- voters_quorum = voters/2+1;
|-- if (winner && (max_votes < voters_quorum || max_votes < master->quorum))
|-- winner = NULL;
|-- return winner;
|-- isleader = leader && strcasecmp(leader, sentinel.myid) == 0;
# 通过票数统计,选出 leader,如果这个 leader 是自己,那么马上进入下一个故障转移环节。
|-- if (isleader)
|-- ri->failover_state = SENTINEL_FAILOVER_STATE_SELECT_SLAVE;
|-- else
# 如果当前 sentinel 节点开启选举后,在预定的选举时间内,没有选出 leader,那准备进入下一轮投票。
|-- if (mstime() - ri->failover_start_time > election_timeout)
|-- sentinelAbortFailover(ri);
# 定时在当前一轮投票中,进行节点客观下线询问或者拉票。
|-- sentinelAskMasterStateToOtherSentinels(ri, SENTINEL_NO_FLAGS);
|-- ...
# 网络端接收信息。
|-- sentinelCommand(client *c)
# 接收到其它 sentinel 节点客观下线询问或者拉票。
|-- if (!strcasecmp(c->argv[1]->ptr,"is-master-down-by-addr"))
|-- if (!sentinel.tilt && ri && (ri->flags & SRI_S_DOWN) && (ri->flags & SRI_MASTER))
|-- isdown = 1; # 检测到询问的 master 节点已下线。
# 接收到其它 sentinel 节点的拉票。
|-- if (ri && ri->flags & SRI_MASTER && strcasecmp(c->argv[5]->ptr,"*"))
|-- leader = sentinelVoteLeader(ri,(uint64_t)req_epoch, c->argv[5]->ptr, &leader_epoch);
|-- addReply(c, isdown ? shared.cone : shared.czero);
|-- addReplyBulkCString(c, leader ? leader : "*");
# 接收到其它 sentinel 的回复,设置客观下线,或者选举。
|-- sentinelReceiveIsMasterDownReply
# 根据别的 sentinel 节点的回复,设置它是否确认 master 已经下线。
|-- if (r->element[0]->integer == 1)
|-- ri->flags |= SRI_MASTER_DOWN;
|-- else
|-- ri->flags &= ~SRI_MASTER_DOWN;
|-- if (strcmp(r->element[1]->str, "*"))
# 接收到别的 sentinel 节点的拉票,将票投给拉票者。
|-- ri->leader = sdsnew(r->element[1]->str);
|-- ri->leader_epoch = r->element[2]->integer;
# 接收其它节点的发布信息并处理。
|-- sentinelProcessHelloMessage
|-- sentinelProcessHelloMessage(r->element[2]->str, r->element[2]->len);
# 刷新当前选举纪元,争取每次选举都在最新一轮的选举上进行。
|-- if (current_epoch > sentinel.current_epoch)
# 更新当前的选举纪元。
|-- sentinel.current_epoch = current_epoch;
# 将当前选举纪元持久化到本地配置文件。
|-- sentinelFlushConfig();
2. 拉票
2.1. 发送拉票命令
拉票命令:SENTINEL IS-MASTER-DOWN-BY-ADDR
1
2
# is-master-down-by-addr 命令格式。
SENTINEL is-master-down-by-addr <masterip> <masterport> <sentinel.current_epoch> <sentinel_runid>
- <masterip>, <masterport> 参数传输 master 的 ip 和 端口(注意:不是传 mastername,因为每个 sentinel 上配置的 name 有可能不一样)。
- <sentinel.current_epoch> 选举纪元,可以理解为选举计数器,每次 sentinel 之间选举,不一定成功,有可能会进行多次,所以每次选举计数器会加 1,表示第几轮选举。
- <sentinel_runid> 当前 sentinel 的 runid,因为选举投票原理是 “先到先得”。当其它 sentinel 在一轮选举中,先接收到拉票信息的,会先投给它。
例如:sentinel A,B,C 三个实例,当 A 向 B,C 进行拉票。如果 B 先接收到 A 的拉票信息,那么 B 就选 A 为 leader。如果 B 在接收到 A 的拉票信息前,已接收到 C 的拉票,那么 B 已将票投给了 C,B 将会回复 “已投票给 C” 给 A。
1
2
3
4
5
6
7
8
9
10
11
12
13
14
15
16
17
18
19
20
21
22
23
24
25
26
27
28
29
30
31
32
33
34
35
36
void sentinelAskMasterStateToOtherSentinels(sentinelRedisInstance *master, int flags) {
dictIterator *di;
dictEntry *de;
di = dictGetIterator(master->sentinels);
while ((de = dictNext(di)) != NULL) {
sentinelRedisInstance *ri = dictGetVal(de);
...
/* Only ask if master is down to other sentinels if:
*
* 1) We believe it is down, or there is a failover in progress.
* 2) Sentinel is connected.
* 3) We did not receive the info within SENTINEL_ASK_PERIOD ms. */
if ((master->flags & SRI_S_DOWN) == 0) continue;
if (ri->link->disconnected) continue;
if (!(flags & SENTINEL_ASK_FORCED) &&
mstime() - ri->last_master_down_reply_time < SENTINEL_ASK_PERIOD)
continue;
/* 当 sentinel 检测到 master 主观下线,那么参数发送 "*",等待确认客观下线,
* 当确认客观下线后,再进入选举环节。sentinel 再向其它 sentinel 发送自己的 runid,去拉票。*/
ll2string(port, sizeof(port), master->addr->port);
retval = redisAsyncCommand(ri->link->cc,
sentinelReceiveIsMasterDownReply, ri,
"%s is-master-down-by-addr %s %s %llu %s",
sentinelInstanceMapCommand(ri, "SENTINEL"),
master->addr->ip, port,
sentinel.current_epoch,
(master->failover_state > SENTINEL_FAILOVER_STATE_NONE)
? sentinel.myid : "*");
if (retval == C_OK) {
ri->link->pending_commands++;
}
}
dictReleaseIterator(di);
}
2.2. 接收拉票
其它 sentinel 节点,接收到拉票信息,进行投票 sentinelVoteLeader。
1
2
3
4
5
6
7
8
9
10
11
12
13
14
15
16
17
18
19
20
21
22
23
24
25
26
27
28
29
30
void sentinelCommand(client *c) {
...
else if (!strcasecmp(c->argv[1]->ptr, "is-master-down-by-addr")) {
...
/* 其它 sentinel 接收到询问命令,根据 ip 和 端口查找对应的 master。 */
ri = getSentinelRedisInstanceByAddrAndRunID(
sentinel.masters, c->argv[2]->ptr, port, NULL);
/* 当前 sentinel 如果没有处于异常保护状态,而且也检测到询问的 master 已经主观下线了。 */
if (!sentinel.tilt && ri && (ri->flags & SRI_S_DOWN) && (ri->flags & SRI_MASTER))
isdown = 1;
/* 询问 master 主观下线命令参数是 *,选举投票参数是请求的 sentinel 的 runid。*/
if (ri && ri->flags & SRI_MASTER && strcasecmp(c->argv[5]->ptr, "*")) {
/* 投票 */
leader = sentinelVoteLeader(
ri, (uint64_t)req_epoch, c->argv[5]->ptr, &leader_epoch);
}
/* 投票选举业务确定回复的内容参数。 */
addReplyArrayLen(c, 3);
addReply(c, isdown ? shared.cone : shared.czero);
addReplyBulkCString(c, leader ? leader : "*");
addReplyLongLong(c, (long long)leader_epoch);
if (leader) {
sdsfree(leader);
}
}
...
}
2.3. 拉票回复
根据拉票回复,更新对方 sentinel 节点的投票结果。
1
2
3
4
5
6
7
8
9
10
11
12
13
14
15
16
17
18
19
20
21
22
23
24
25
26
27
28
29
/* Receive the SENTINEL is-master-down-by-addr reply, see the
* sentinelAskMasterStateToOtherSentinels() function for more information. */
void sentinelReceiveIsMasterDownReply(
redisAsyncContext *c, void *reply, void *privdata) {
...
if (r->type == REDIS_REPLY_ARRAY && r->elements == 3 &&
r->element[0]->type == REDIS_REPLY_INTEGER &&
r->element[1]->type == REDIS_REPLY_STRING &&
r->element[2]->type == REDIS_REPLY_INTEGER) {
ri->last_master_down_reply_time = mstime();
if (r->element[0]->integer == 1) {
/* ri sentinel 回复:它也检测到该 master 节点已经下线。 */
ri->flags |= SRI_MASTER_DOWN;
} else {
ri->flags &= ~SRI_MASTER_DOWN;
}
if (strcmp(r->element[1]->str, "*")) {
/* 当前 sentinel 向 ri 拉选票,ri 回复:它已将票投给某个 sentinel(runid)。*/
sdsfree(ri->leader);
if ((long long)ri->leader_epoch != r->element[2]->integer)
serverLog(LL_WARNING,
"%s voted for %s %llu", ri->name,
r->element[1]->str,
(unsigned long long)r->element[2]->integer);
ri->leader = sdsnew(r->element[1]->str);
ri->leader_epoch = r->element[2]->integer;
}
}
}
3. 投票
sentinel 的投票(sentinelVoteLeader)有两种方式:
- 被动:接收到别人的拉票请求,给对方进行投票。
- 主动:在最新一轮的选举过程中,经过票数统计,主动给票数最多的 winner 投票,因为它当选几率最大,如果其它 sentinel 节点还没获得选票,那么就把票投给自己。
- 投票。
1
2
3
4
5
6
7
8
9
10
11
12
13
14
15
16
17
18
19
20
21
22
23
24
25
26
27
char *sentinelVoteLeader(sentinelRedisInstance *master,
uint64_t req_epoch, char *req_runid, uint64_t *leader_epoch) {
/* 同步 epoch,保证多个 sentinel 数据一致性。 */
if (req_epoch > sentinel.current_epoch) {
sentinel.current_epoch = req_epoch;
sentinelFlushConfig();
sentinelEvent(LL_WARNING, "+new-epoch", master, "%llu",
(unsigned long long)sentinel.current_epoch);
}
/* 有可能出现多次选举,投票给最大一轮选举的 sentinel。*/
if (master->leader_epoch < req_epoch && sentinel.current_epoch <= req_epoch) {
sdsfree(master->leader);
master->leader = sdsnew(req_runid);
master->leader_epoch = sentinel.current_epoch;
sentinelFlushConfig();
sentinelEvent(LL_WARNING, "+vote-for-leader", master, "%s %llu",
master->leader, (unsigned long long)master->leader_epoch);
/* 如果别人是 leader,那么先设置故障转移开始时间,使得在一个时间段内,
* 别人在故障转移的时候,自己不能开启故障转移。 */
if (strcasecmp(master->leader, sentinel.myid))
master->failover_start_time = mstime() + rand() % SENTINEL_MAX_DESYNC;
}
*leader_epoch = master->leader_epoch;
return master->leader ? sdsnew(master->leader) : NULL;
}
- 被动投票。
1
2
3
4
5
6
7
8
9
10
11
12
13
14
15
16
void sentinelCommand(client *c) {
...
else if (!strcasecmp(c->argv[1]->ptr,"is-master-down-by-addr")) {
...
if (ri && ri->flags & SRI_MASTER && strcasecmp(c->argv[5]->ptr,"*")) {
leader = sentinelVoteLeader(ri,(uint64_t)req_epoch,
c->argv[5]->ptr,
&leader_epoch);
}
...
addReplyBulkCString(c, leader ? leader : "*");
addReplyLongLong(c, (long long)leader_epoch);
...
}
...
}
- 主动投票。
1
2
3
4
5
6
7
8
9
10
11
12
13
14
15
16
17
18
void sentinelFailoverWaitStart(sentinelRedisInstance *ri) {
...
/* 统计选举结果。 */
leader = sentinelGetLeader(ri, ri->failover_epoch);
...
}
/* 统计选票结果。*/
char *sentinelGetLeader(sentinelRedisInstance *master, uint64_t epoch) {
...
/* 如果没人来拉票,我也没有投过票,那么可以投自己,否则自己投票数多的人。 */
if (winner)
myvote = sentinelVoteLeader(master, epoch, winner, &leader_epoch);
else
myvote = sentinelVoteLeader(master, epoch, sentinel.myid, &leader_epoch);
...
return winner;
}
4. 统计票数
定时检查已经连接的 sentinel,统计选举情况,选出票数最多的 sentinel 为 leader。
1
2
3
4
5
6
7
8
9
10
11
12
13
14
15
16
17
18
19
20
21
22
23
24
25
26
27
28
29
30
31
32
33
34
35
36
37
38
39
40
41
42
43
44
45
46
47
48
49
50
51
52
53
54
char *sentinelGetLeader(sentinelRedisInstance *master, uint64_t epoch) {
...
counters = dictCreate(&leaderVotesDictType, NULL);
voters = dictSize(master->sentinels) + 1; /* All the other sentinels and me.*/
/* 统计别人的 sentinel 投票结果。 */
di = dictGetIterator(master->sentinels);
while ((de = dictNext(di)) != NULL) {
sentinelRedisInstance *ri = dictGetVal(de);
if (ri->leader != NULL && ri->leader_epoch == sentinel.current_epoch)
sentinelLeaderIncr(counters, ri->leader);
}
dictReleaseIterator(di);
/* Check what's the winner. For the winner to win, it needs two conditions:
* 1) Absolute majority between voters (50% + 1).
* 2) And anyway at least master->quorum votes. */
di = dictGetIterator(counters);
while ((de = dictNext(di)) != NULL) {
uint64_t votes = dictGetUnsignedIntegerVal(de);
if (votes > max_votes) {
max_votes = votes;
winner = dictGetKey(de);
}
}
dictReleaseIterator(di);
/* 前面是统计其它人的投票,现在轮到我投票,如果其它人已经投票了,那么就将自己的票投给 winner,
* 否则自己的票就投给自己。 */
if (winner)
myvote = sentinelVoteLeader(master, epoch, winner, &leader_epoch);
else
myvote = sentinelVoteLeader(master, epoch, sentinel.myid, &leader_epoch);
/* 统计自己的投票结果。 */
if (myvote && leader_epoch == epoch) {
uint64_t votes = sentinelLeaderIncr(counters, myvote);
if (votes > max_votes) {
max_votes = votes;
winner = myvote;
}
}
/* 选出的 winner 最少要 >= 已知 sentinel 个数的 (50% + 1),
* 而且 winner 票数也不能少于法定投票数量。 */
voters_quorum = voters / 2 + 1;
if (winner && (max_votes < voters_quorum || max_votes < master->quorum))
winner = NULL;
winner = winner ? sdsnew(winner) : NULL;
sdsfree(myvote);
dictRelease(counters);
return winner;
}
5. 差异化
5.1. 随机时间
服务端的网络一般比较流畅,当一个 master 下线,各个 sentinel 节点会很快就会感知到。
因为 sentinel 都是通过时钟定时工作,为了提高选举的成功率,需要对 sentinel 开启选举进行差异化,因此对时钟频率会引入随机数。
1
2
3
4
5
6
7
8
9
10
11
12
int serverCron(struct aeEventLoop *eventLoop, long long id, void *clientData) {
...
/* Run the Sentinel timer if we are in sentinel mode. */
if (server.sentinel_mode) sentinelTimer();
...
}
void sentinelTimer(void) {
...
/* 定时器刷新频率添加随机数,添加投票的差异化。 */
server.hz = CONFIG_DEFAULT_HZ + rand() % CONFIG_DEFAULT_HZ;
}
1
2
/* 故障转移开始时间也会添加一个随机时间因子。*/
master->failover_start_time = mstime() + rand() % SENTINEL_MAX_DESYNC;
5.2. 先到先得
投票的原理是 “先到先得”,如何操作才能保证 “先到先得”?如何保证在同一个时间段内,只有一个 sentinel 在进行故障转移?我们看看这个变量的巧妙利用 master->failover_start_time。
- 主动。
1
2
3
4
5
6
7
8
9
10
11
12
13
14
15
16
17
18
19
20
21
22
23
24
25
26
27
28
29
/* 是否满足故障转移条件,开启故障转移。 */
int sentinelStartFailoverIfNeeded(sentinelRedisInstance *master) {
/* master 客观下线。 */
if (!(master->flags & SRI_O_DOWN)) return 0;
/* 当前 master 没有处在故障转移过程中。 */
if (master->flags & SRI_FAILOVER_IN_PROGRESS) return 0;
/* 两次故障转移,需要有一定的时间间隔。如果别人已经开始了,
* 那么你也需要等待一段时间,让别人在这个时间段内先跑完流程。否则自己可以开启故障转移流程。 */
if (mstime() - master->failover_start_time < master->failover_timeout * 2) {
...
return 0;
}
/* 满足故障转移条件,开启故障转移。 */
sentinelStartFailover(master);
return 1;
}
void sentinelStartFailover(sentinelRedisInstance *master) {
...
/* 设定故障转移的选举纪元,标识第几轮选举。*/
master->failover_epoch = ++sentinel.current_epoch;
...
/* 延缓下一轮选举时间。*/
master->failover_start_time = mstime() + rand() % SENTINEL_MAX_DESYNC;
...
}
- 被动。当别人向你拉票的时候,说明故障转移已经开始,结合上面分析,那么当你要开启故障转移的时候,你必须等待一段时间。
1
2
3
4
5
6
7
8
9
10
11
12
13
char *sentinelVoteLeader(sentinelRedisInstance *master,
uint64_t req_epoch, char *req_runid, uint64_t *leader_epoch) {
...
/* 有可能出现多次选举,投票给最大一轮选举的 sentinel。*/
if (master->leader_epoch < req_epoch && sentinel.current_epoch <= req_epoch) {
...
if (strcasecmp(master->leader, sentinel.myid))
/* 如果别人已获选,那么它在该轮选举中当选 leader 的几率非常高,
* 那么自己要延缓开启下一轮选举的时间,不要与它发生冲突。*/
master->failover_start_time = mstime() + rand() % SENTINEL_MAX_DESYNC;
}
...
}