redis 主从模式作用:多节点协调工作保证服务高可用;读写分离,提高系统负载能力;多节点保存数据副本,确保数据安全性。
主从模式,需要实现数据同步,master 节点将数据(全量/增量)复制到链接它的 slave 节点。redis 为了保证节点高性能,采用了异步的数据复制方式,高效地实现了数据的最终一致,并非强一致。
那么接下来,将分两个章节来探索 redis 数据复制的核心工作流程。
详细源码分析,请参考 下一章
1. 复制架构
1
2
3
4
5
6
7
# Master-Replica replication. Use replicaof to make a Redis instance a copy of
# another Redis server. A few things to understand ASAP about Redis replication.
#
# +------------------+ +---------------+
# | Master | ---> | Replica |
# | (receive writes) | | (exact copy) |
# +------------------+ +---------------+
主从复制,数据是由 master 发送到 slave。一般有两种架构:一主多从,链式主从。这两种复制架构各有优缺点:
- A 图,主从节点间数据复制实时性较好,但是如果 slave 节点数量多了,master 复制数据量就会增大,特别是全量复制场景,对 master 性能影响比较大。
- B 图,D,E
sub-slave节点数据复制实时性相对差一点,但是能降低 master 数据复制给多个从节点的压力,整个系统能支撑更大的负载。

2. 配置
redis.conf 对应 REPLICATION 部分主要配置项内容。
1
2
3
4
5
6
7
8
9
10
11
12
13
# 服务建立主从关系命令,设置该服务为其它服务的 slave。
replicaof <masterip> <masterport>
# slave是否支持写命令操作。
replica-read-only yes
# 积压缓冲区大小。缓冲区在 master,slave 断线重连后,
# 如果是增量复制,master 就从缓冲区里取出数据复制给 slave。
repl-backlog-size 1mb
# 防止脑裂设置,对 slave 的链接数量和 slave 复制(保活)时间限制。
min-replicas-to-write 3
min-replicas-max-lag 10
3. 客户端命令
3.1. replicaof
客户端命令:replicaof / slaveof,可以使两个 redis 实例实现主从复制关系。
1
2
3
4
5
# 建立主从关系。
replicaof <masterip> <masterport>
# 取消主从关系。
replicaof no one
replicaof 和 slaveof 命令实现方法相同,但是不支持 redis cluster 集群模式下使用。
1
2
3
4
5
6
7
8
9
10
11
12
13
14
15
16
17
18
19
20
21
// replicaof 和 slaveof 命令功能实现相同。
struct redisCommand redisCommandTable[] = {
...
{"slaveof",replicaofCommand,3,
"admin no-script ok-stale",
0,NULL,0,0,0,0,0,0},
{"replicaof",replicaofCommand,3,
"admin no-script ok-stale",
0,NULL,0,0,0,0,0,0},
...
}
// 不支持 cluster 集群模式。
void replicaofCommand(client *c) {
if (server.cluster_enabled) {
addReplyError(c,"REPLICAOF not allowed in cluster mode.");
return;
}
...
}
3.2. info
info 命令可以查询主从副本的相关属性信息。
1
into replication
4. 复制
4.1. 复制方式
| 模式 | 描述 |
|---|---|
| 全量数据复制 | 当 slave 第一次与 master 链接或 slave 与 master 断开链接很久,重新链接后,主从数据严重不一致了,需要全部数据进行复制。 |
| 增量数据复制 | slave 因为网络抖动或其它原因,与 master 断开一段时间,重新链接,发现主从数据差异不大,master 只需要复制增加部分数据即可。 |
| 正常链接数据复制 | 主从节点链接正常,工作过程中,master 数据有变动(增删改),这些变化的数据被 master 异步复制到 slave。 |
4.2. 请求复制参数
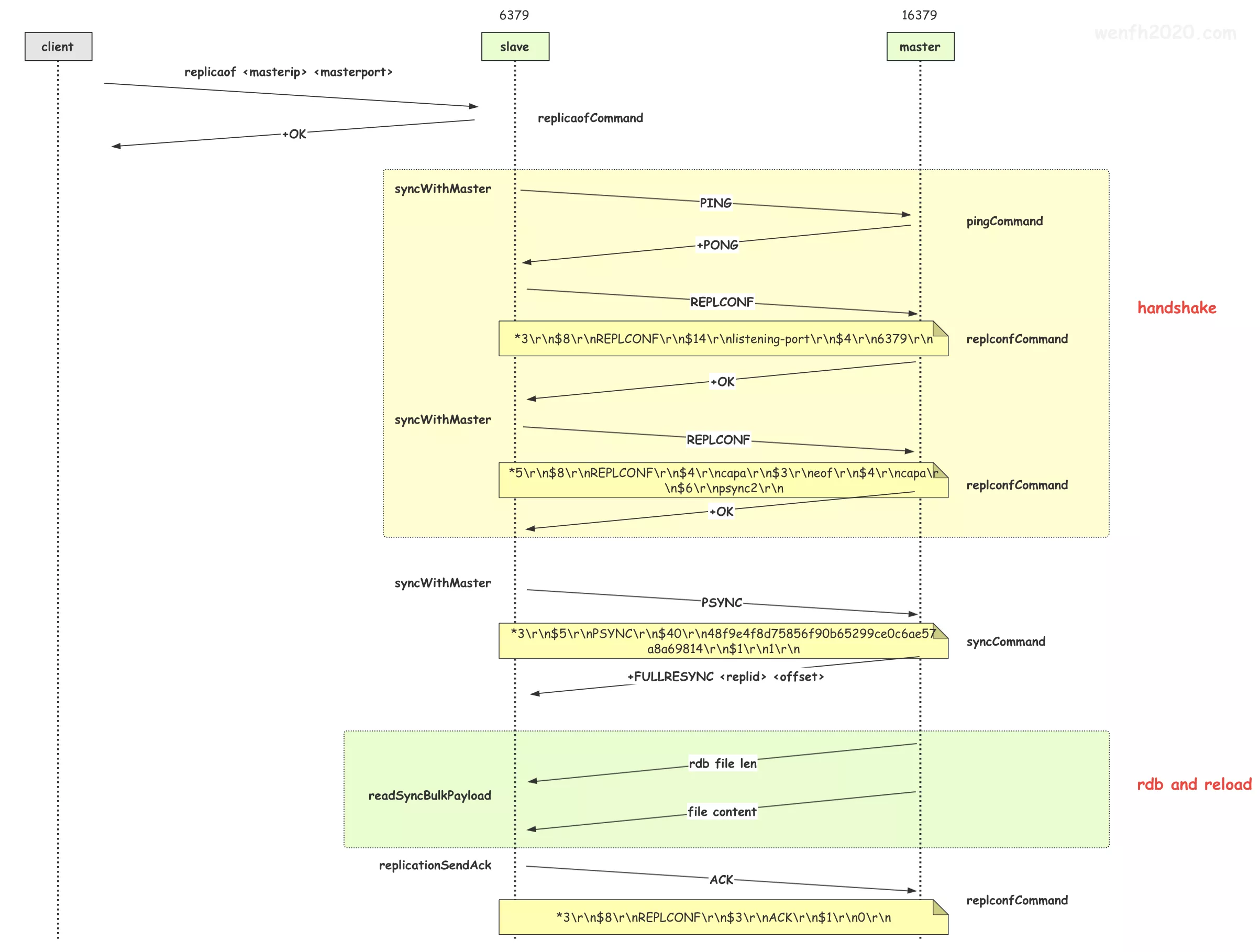
重点看看 PSYNC 主从数据复制流程,slave 数据复制要解决两个问题:
- 向谁要数据,<repild> 副本 id,master 通过副本 id 标识自己。
- 要多少数据,<offset> 数据偏移量,slave 保存的偏移量和 master 保存的偏移量之间的数据差,就是需要复制的增量数据。
所以 slave 保存了一份 master 数据:master 的 <master_repild> 和 数据偏移量 <master_offset>。主从数据复制是异步操作,主从数据并非严格一致,有一定延时。当主从断开链接,slave 重新链接 master,需要通过协议,传递 <replid> 和 <offset> 给 master。
1
PSYNC <master_replid> <master_offset>
第一次链接,slave 还没有 master 的数据。
1
PSYNC ? -1
5. 主从数据复制流程
Linux 平台可以通过 strace 抓包,观察主从数据复制工作流程。
客户端 client 将 redis-server1 设置成 redis-server2 的副本。
- (slave) redis-server1: 端口 6379
- (master) redis-server2: 端口 16379
- client
1
2
3
4
5
# 链接 6379 端口服务。
./src/redis-cli -h 127.0.0.1 -p 6379
# 设置主从关系。
replicaof 127.0.0.1 16379

5.1. slave (127.0.0.1:6379)
- strace 查看底层通信流程。
1
2
3
4
5
# strace 抓取底层通信接口的调用。
strace -p 19836 -s 512 -o /tmp/connect.slave
# 太多时间接口调用了。可以通过 sed 过滤这些数据。
sed '/gettimeofday/d' /tmp/connect.slave > /tmp/connect.slave.bak
- 查看系统调用日志。
1
2
3
4
5
6
7
8
9
10
11
12
13
14
15
16
17
18
19
20
21
22
23
24
25
26
27
28
29
30
31
32
33
34
35
36
37
38
39
40
41
42
43
44
45
46
47
48
49
50
51
52
53
54
55
56
57
58
59
60
61
62
63
64
65
66
67
68
69
70
71
72
73
74
75
76
77
78
79
80
81
82
83
84
85
86
87
88
89
90
91
92
93
94
95
96
97
98
99
100
101
102
103
104
105
106
107
108
109
110
111
112
113
114
115
116
117
118
119
120
121
122
123
124
125
126
127
128
129
130
131
132
133
134
135
136
137
138
139
140
141
142
143
144
145
146
147
148
149
150
151
152
153
154
155
156
157
158
159
160
161
162
163
164
165
166
167
168
169
170
171
172
173
174
175
176
177
178
179
180
181
182
183
184
185
186
...
# slave 接收到 client 发送的 replicaof 命令。
epoll_wait(5, [{EPOLLIN, {u32=7, u64=7}}], 10128, 1000) = 1
read(7, "*3\r\n$9\r\nreplicaof\r\n$9\r\n127.0.0.1\r\n$5\r\n16379\r\n", 16384) = 45
write(1, "19836:S 20 May 2020 06:53:07.745 * Before turning into a replica, using my own master parameters to synthesize a cached master: I may be able to synchronize with the new master with just a partial transfer.\n", 207) = 207
getpeername(7, {sa_family=AF_INET, sin_port=htons(13832), sin_addr=inet_addr("127.0.0.1")}, [16]) = 0
# 给客户端返回 ack,服务开始与 master 进行通信连接。
write(7, "+OK\r\n", 5) = 5
# -------------------------------------------
epoll_wait(5, [], 10128, 757) = 0
write(1, "19836:S 20 May 2020 06:53:08.507 * Connecting to MASTER 127.0.0.1:16379\n", 72) = 72
# 创建非阻塞 socket。
socket(AF_INET, SOCK_STREAM, IPPROTO_TCP) = 8
setsockopt(8, SOL_SOCKET, SO_REUSEADDR, [1], 4) = 0
fcntl(8, F_GETFL) = 0x2 (flags O_RDWR)
fcntl(8, F_SETFL, O_RDWR|O_NONBLOCK) = 0
bind(8, {sa_family=AF_INET, sin_port=htons(0), sin_addr=inet_addr("127.0.0.1")}, 16) = 0
# 连接 master。
connect(8, {sa_family=AF_INET, sin_port=htons(16379), sin_addr=inet_addr("127.0.0.1")}, 16) = -1 EINPROGRESS (Operation now in progress)
# 连接成功后发送数据。
epoll_ctl(5, EPOLL_CTL_ADD, 8, {EPOLLOUT, {u32=8, u64=8}}) = 0
write(1, "19836:S 20 May 2020 06:53:08.508 * MASTER <-> REPLICA sync started\n", 67) = 67
epoll_wait(5, [{EPOLLOUT, {u32=8, u64=8}}], 10128, 1000) = 1
# ?
getsockopt(8, SOL_SOCKET, SO_ERROR, [0], [4]) = 0
epoll_ctl(5, EPOLL_CTL_DEL, 8, 0x7fff69ce0c24) = 0
write(1, "19836:S 20 May 2020 06:53:08.508 * Non blocking connect for SYNC fired the event.\n", 82) = 82
# 监听连接是否有可读数据。master 回复的数据。
epoll_ctl(5, EPOLL_CTL_ADD, 8, {EPOLLIN, {u32=8, u64=8}}) = 0
# 连接成功后,走握手流程。发送 'PING'。
write(8, "*1\r\n$4\r\nPING\r\n", 14) = 14
epoll_wait(5, [{EPOLLIN, {u32=8, u64=8}}], 10128, 1000) = 1
# master 回复 '+PONG'。
read(8, "+", 1) = 1
read(8, "P", 1) = 1
read(8, "O", 1) = 1
read(8, "N", 1) = 1
read(8, "G", 1) = 1
read(8, "\r", 1) = 1
read(8, "\n", 1) = 1
write(1, "19836:S 20 May 2020 06:53:08.511 * Master replied to PING, replication can continue...\n", 87) = 87
# 回复 master 本服务监听的端口。
write(8, "*3\r\n$8\r\nREPLCONF\r\n$14\r\nlistening-port\r\n$4\r\n6379\r\n", 49) = 49
epoll_wait(5, [{EPOLLIN, {u32=8, u64=8}}], 10128, 996) = 1
# master 回复确认。
read(8, "+", 1) = 1
read(8, "O", 1) = 1
read(8, "K", 1) = 1
read(8, "\r", 1) = 1
read(8, "\n", 1) = 1
# REPLCONF CAPA is used in order to notify masters that a slave is able to understand the new +CONTINUE reply.
write(8, "*5\r\n$8\r\nREPLCONF\r\n$4\r\ncapa\r\n$3\r\neof\r\n$4\r\ncapa\r\n$6\r\npsync2\r\n", 59) = 59
epoll_wait(5, [{EPOLLIN, {u32=8, u64=8}}], 10128, 995) = 1
read(8, "+", 1) = 1
read(8, "O", 1) = 1
read(8, "K", 1) = 1
read(8, "\r", 1) = 1
read(8, "\n", 1) = 1
write(1, "19836:S 20 May 2020 06:53:08.514 * Trying a partial resynchronization (request 48f9e4f8d75856f90b65299ce0c6ae57a8a69814:1).\n", 124) = 124
# 成功握手后,发送命令 psync,(服务 id + 当前数据偏移量)要求 master 进行数据复制工作。
# slaveTryPartialResynchronization(conn,0)
write(8, "*3\r\n$5\r\nPSYNC\r\n$40\r\n48f9e4f8d75856f90b65299ce0c6ae57a8a69814\r\n$1\r\n1\r\n", 69) = 69
epoll_wait(5, [{EPOLLIN, {u32=8, u64=8}}], 10128, 993) = 1
# master 回复确认 '+FULLRESYNC',进行全量数据复制。(+FULLRESYNC <replid> <offset>)
# reply = sendSynchronousCommand(SYNC_CMD_READ,conn,NULL);
read(8, "+", 1) = 1
read(8, "F", 1) = 1
read(8, "U", 1) = 1
read(8, "L", 1) = 1
read(8, "L", 1) = 1
read(8, "R", 1) = 1
read(8, "E", 1) = 1
read(8, "S", 1) = 1
read(8, "Y", 1) = 1
read(8, "N", 1) = 1
read(8, "C", 1) = 1
read(8, " ", 1) = 1
read(8, "d", 1) = 1
read(8, "2", 1) = 1
read(8, "8", 1) = 1
read(8, "b", 1) = 1
read(8, "d", 1) = 1
read(8, "8", 1) = 1
read(8, "0", 1) = 1
read(8, "8", 1) = 1
read(8, "c", 1) = 1
read(8, "0", 1) = 1
read(8, "9", 1) = 1
read(8, "2", 1) = 1
read(8, "2", 1) = 1
read(8, "b", 1) = 1
read(8, "5", 1) = 1
read(8, "6", 1) = 1
read(8, "7", 1) = 1
read(8, "9", 1) = 1
read(8, "0", 1) = 1
read(8, "3", 1) = 1
read(8, "9", 1) = 1
read(8, "d", 1) = 1
read(8, "b", 1) = 1
read(8, "9", 1) = 1
read(8, "8", 1) = 1
read(8, "a", 1) = 1
read(8, "7", 1) = 1
read(8, "4", 1) = 1
read(8, "9", 1) = 1
read(8, "3", 1) = 1
read(8, "f", 1) = 1
read(8, "7", 1) = 1
read(8, "6", 1) = 1
read(8, "6", 1) = 1
read(8, "8", 1) = 1
read(8, "9", 1) = 1
read(8, "0", 1) = 1
read(8, "8", 1) = 1
read(8, "4", 1) = 1
read(8, "e", 1) = 1
read(8, " ", 1) = 1
read(8, "0", 1) = 1
read(8, "\r", 1) = 1
read(8, "\n", 1) = 1
# connSetReadHandler(conn, NULL);
epoll_ctl(5, EPOLL_CTL_DEL, 8, 0x7fff69ce0a74) = 0
write(1, "19836:S 20 May 2020 06:53:08.531 * Full resync from master: d28bd808c0922b5679039db98a7493f76689084e:0\n", 103) = 103
write(1, "19836:S 20 May 2020 06:53:08.532 * Discarding previously cached master state.\n", 78) = 78
# 创建临时文件接收数据。
open("temp-1589928788.19836.rdb", O_WRONLY|O_CREAT|O_EXCL, 0644) = 9
epoll_ctl(5, EPOLL_CTL_ADD, 8, {EPOLLIN, {u32=8, u64=8}}) = 0
epoll_wait(5, [{EPOLLIN, {u32=8, u64=8}}], 10128, 976) = 1
# 接收数据长度。
read(8, "$", 1) = 1
read(8, "2", 1) = 1
read(8, "7", 1) = 1
read(8, "6", 1) = 1
read(8, "\r", 1) = 1
read(8, "\n", 1) = 1
write(1, "19836:S 20 May 2020 06:53:08.799 * MASTER <-> REPLICA sync: receiving 276 bytes from master to disk\n", 100) = 100
epoll_wait(5, [{EPOLLIN, {u32=8, u64=8}}], 10128, 709) = 1
# slave 接收 master 发送的数据。
read(8, "REDIS0009\372\tredis-ver\0075.9.104\372\nredis-bits\300@\372\5ctime\302Tc\304^\372\10used-mem\302\2704\35\0\372\16repl-stream-db\300\0\372\7repl-id(d28bd808c0922b5679039db98a7493f76689084e\372\vrepl-offset\300\0\372\faof-preamble\300\0\376\0\373\6\0\0\7fsddf3a\tfddsffdsf\0\3fsf\4fdsf\0\4fsdf\4fdsf\0\5fsdf3\10fdsffdsf\0\6fsddf3\10fdsffdsf\0\tfsd44df3a\tfddsffdsf\377Q\211\240\211\306\270\r$", 276) = 276
# 保存在本地临时 rdb 文件。
write(9, "REDIS0009\372\tredis-ver\0075.9.104\372\nredis-bits\300@\372\5ctime\302Tc\304^\372\10used-mem\302\2704\35\0\372\16repl-stream-db\300\0\372\7repl-id(d28bd808c0922b5679039db98a7493f76689084e\372\vrepl-offset\300\0\372\faof-preamble\300\0\376\0\373\6\0\0\7fsddf3a\tfddsffdsf\0\3fsf\4fdsf\0\4fsdf\4fdsf\0\5fsdf3\10fdsffdsf\0\6fsddf3\10fdsffdsf\0\tfsd44df3a\tfddsffdsf\377Q\211\240\211\306\270\r$", 276) = 276
write(1, "19836:S 20 May 2020 06:53:08.800 * MASTER <-> REPLICA sync: Flushing old data\n", 78) = 78
# 在导入数据前,先删除 fd 读事件,避免事件触发异步回调,导致递归重复处理逻辑。
epoll_ctl(5, EPOLL_CTL_DEL, 8, 0x7fff69cdcb24) = 0
write(1, "19836:S 20 May 2020 06:53:08.800 * MASTER <-> REPLICA sync: Loading DB in memory\n", 81) = 81
open("dump.rdb", O_RDONLY|O_NONBLOCK) = 10
# 新文件覆盖旧文件。
rename("temp-1589928788.19836.rdb", "dump.rdb") = 0
futex(0x7ac164, FUTEX_WAKE_OP_PRIVATE, 1, 1, 0x7ac160, {FUTEX_OP_SET, 0, FUTEX_OP_CMP_GT, 1}) = 1
futex(0x7ac200, FUTEX_WAKE_PRIVATE, 1) = 1
open("dump.rdb", O_RDONLY) = 10
fstat(10, {st_mode=S_IFREG|0644, st_size=276, ...}) = 0
fstat(10, {st_mode=S_IFREG|0644, st_size=276, ...}) = 0
mmap(NULL, 4096, PROT_READ|PROT_WRITE, MAP_PRIVATE|MAP_ANONYMOUS, -1, 0) = 0x7f80929da000
# 读数据加载进入内存。
read(10, "REDIS0009\372\tredis-ver\0075.9.104\372\nredis-bits\300@\372\5ctime\302Tc\304^\372\10used-mem\302\2704\35\0\372\16repl-stream-db\300\0\372\7repl-id(d28bd808c0922b5679039db98a7493f76689084e\372\vrepl-offset\300\0\372\faof-preamble\300\0\376\0\373\6\0\0\7fsddf3a\tfddsffdsf\0\3fsf\4fdsf\0\4fsdf\4fdsf\0\5fsdf3\10fdsffdsf\0\6fsddf3\10fdsffdsf\0\tfsd44df3a\tfddsffdsf\377Q\211\240\211\306\270\r$", 4096) = 276
write(1, "19836:S 20 May 2020 06:53:08.801 * Loading RDB produced by version 5.9.104\n", 75) = 75
write(1, "19836:S 20 May 2020 06:53:08.802 * RDB age 0 seconds\n", 53) = 53
write(1, "19836:S 20 May 2020 06:53:08.802 * RDB memory usage when created 1.83 Mb\n", 73) = 73
close(10) = 0
munmap(0x7f80929da000, 4096) = 0
close(9) = 0
# rdb 文件加载进内存完成,slave 创建 master 的链接对象。 replicationCreateMasterClient
fcntl(8, F_GETFL) = 0x802 (flags O_RDWR|O_NONBLOCK)
fcntl(8, F_SETFL, O_RDWR|O_NONBLOCK) = 0
setsockopt(8, SOL_TCP, TCP_NODELAY, [1], 4) = 0
setsockopt(8, SOL_SOCKET, SO_KEEPALIVE, [1], 4) = 0
setsockopt(8, SOL_TCP, TCP_KEEPIDLE, [300], 4) = 0
setsockopt(8, SOL_TCP, TCP_KEEPINTVL, [100], 4) = 0
setsockopt(8, SOL_TCP, TCP_KEEPCNT, [3], 4) = 0
# connSetReadHandler(server.master->conn, readQueryFromClient);
epoll_ctl(5, EPOLL_CTL_ADD, 8, {EPOLLIN, {u32=8, u64=8}}) = 0
write(1, "19836:S 20 May 2020 06:53:08.804 * MASTER <-> REPLICA sync: Finished with success\n", 82) = 82
epoll_wait(5, [], 10128, 703) = 0
# 通知 master 数据更新完毕。
write(8, "*3\r\n$8\r\nREPLCONF\r\n$3\r\nACK\r\n$1\r\n0\r\n", 34) = 34
write(8, "*3\r\n$8\r\nREPLCONF\r\n$3\r\nACK\r\n$1\r\n0\r\n", 34) = 34
epoll_wait(5, [], 10128, 999) = 0
write(8, "*3\r\n$8\r\nREPLCONF\r\n$3\r\nACK\r\n$1\r\n0\r\n", 34) = 34
epoll_wait(5, [{EPOLLIN, {u32=8, u64=8}}], 10128, 999) = 1
# 双方链接通过心跳保活。
# master 发送 ‘PING’
read(8, "*1\r\n$4\r\nPING\r\n", 16384) = 14
# 回复 'ACK'。
write(8, "*3\r\n$8\r\nREPLCONF\r\n$3\r\nACK\r\n$2\r\n14\r\n", 35) = 35
5.2. master (127.0.0.1:16379)
- strace 查看底层通信流程。
1
2
strace -p 19831 -s 512 -o /tmp/connect.master
sed '/gettimeofday/d' /tmp/connect.master > /tmp/connect.master.bak
- 查看系统调用日志。
1
2
3
4
5
6
7
8
9
10
11
12
13
14
15
16
17
18
19
20
21
22
23
24
25
26
27
28
29
30
31
32
33
34
35
36
37
38
39
40
41
42
43
44
45
46
47
48
49
50
51
52
53
54
55
56
57
58
59
60
61
62
63
64
65
66
67
68
69
70
71
72
73
74
75
76
77
78
79
80
81
82
83
84
85
86
87
88
...
# 监听 socket 接收到 slave 的 connect。
epoll_wait(5, [{EPOLLIN, {u32=6, u64=6}}], 10128, 1000) = 1
accept(6, {sa_family=AF_INET, sin_port=htons(32795), sin_addr=inet_addr("127.0.0.1")}, [16]) = 7
fcntl(7, F_GETFL) = 0x2 (flags O_RDWR)
fcntl(7, F_SETFL, O_RDWR|O_NONBLOCK) = 0
# 设置异步通信和保活。
setsockopt(7, SOL_TCP, TCP_NODELAY, [1], 4) = 0
setsockopt(7, SOL_SOCKET, SO_KEEPALIVE, [1], 4) = 0
setsockopt(7, SOL_TCP, TCP_KEEPIDLE, [300], 4) = 0
setsockopt(7, SOL_TCP, TCP_KEEPINTVL, [100], 4) = 0
setsockopt(7, SOL_TCP, TCP_KEEPCNT, [3], 4) = 0
epoll_ctl(5, EPOLL_CTL_ADD, 7, {EPOLLIN, {u32=7, u64=7}}) = 0
accept(6, 0x7ffeac017080, 0x7ffeac01707c) = -1 EAGAIN (Resource temporarily unavailable)
epoll_wait(5, [{EPOLLIN, {u32=7, u64=7}}], 10128, 284) = 1
# 接收到 slave 的 'PING'
read(7, "*1\r\n$4\r\nPING\r\n", 16384) = 14
# 回复 'PONG'
write(7, "+PONG\r\n", 7) = 7
epoll_wait(5, [{EPOLLIN, {u32=7, u64=7}}], 10128, 283) = 1
# replconfCommand。
read(7, "*3\r\n$8\r\nREPLCONF\r\n$14\r\nlistening-port\r\n$4\r\n6379\r\n", 16384) = 49
# 回复。
write(7, "+OK\r\n", 5) = 5
epoll_wait(5, [{EPOLLIN, {u32=7, u64=7}}], 10128, 281) = 1
# slave 回复,支持新协议。(REPLCONF CAPA is used in order to notify masters that a slave is able to understand the new +CONTINUE reply.)
# replconfCommand
read(7, "*5\r\n$8\r\nREPLCONF\r\n$4\r\ncapa\r\n$3\r\neof\r\n$4\r\ncapa\r\n$6\r\npsync2\r\n", 16384) = 59
write(7, "+OK\r\n", 5) = 5
epoll_wait(5, [{EPOLLIN, {u32=7, u64=7}}], 10128, 280) = 1
# 接收 slave 的 'PSYNC' 命令。
read(7, "*3\r\n$5\r\nPSYNC\r\n$40\r\n48f9e4f8d75856f90b65299ce0c6ae57a8a69814\r\n$1\r\n1\r\n", 16384) = 69
getpeername(7, {sa_family=AF_INET, sin_port=htons(32795), sin_addr=inet_addr("127.0.0.1")}, [16]) = 0
write(1, "19831:M 20 May 2020 06:53:08.515 * Replica 127.0.0.1:6379 asks for synchronization\n", 83) = 83
write(1, "19831:M 20 May 2020 06:53:08.516 * Partial resynchronization not accepted: Replication ID mismatch (Replica asked for '48f9e4f8d75856f90b65299ce0c6ae57a8a69814', my replication IDs are '667662257ed2a295ae15f5a3b92c93fb535ece50' and '0000000000000000000000000000000000000000')\n", 276) = 276
mmap(NULL, 2621440, PROT_READ|PROT_WRITE, MAP_PRIVATE|MAP_ANONYMOUS|MAP_NORESERVE, -1, 0) = 0x7fe7db452000
write(1, "19831:M 20 May 2020 06:53:08.516 * Starting BGSAVE for SYNC with target: disk\n", 78) = 78
pipe([8, 9]) = 0
fcntl(8, F_GETFL) = 0 (flags O_RDONLY)
fcntl(8, F_SETFL, O_RDONLY|O_NONBLOCK) = 0
# fork 子进程进行异步存储 rdb 快照。
clone(child_stack=0, flags=CLONE_CHILD_CLEARTID|CLONE_CHILD_SETTID|SIGCHLD, child_tidptr=0x7fe7e5346250) = 19934
write(1, "19831:M 20 May 2020 06:53:08.518 * Background saving started by pid 19934\n", 74) = 74
# 回复全量发送。
write(7, "+FULLRESYNC d28bd808c0922b5679039db98a7493f76689084e 0\r\n", 56) = 56
epoll_wait(5, 0x7fe7e4127d80, 10128, 274) = -1 EINTR (Interrupted system call)
--- SIGCHLD {si_signo=SIGCHLD, si_code=CLD_EXITED, si_pid=19934, si_uid=0, si_status=0, si_utime=0, si_stime=0} ---
futex(0x7fe7e420738c, FUTEX_WAKE_OP_PRIVATE, 1, 1, 0x7fe7e4207388, {FUTEX_OP_SET, 0, FUTEX_OP_CMP_GT, 1}) = 1
futex(0x7fe7e42073f8, FUTEX_WAKE_PRIVATE, 1) = 1
# fork 进程存储 rdb 快照完成。关闭子进程。
wait4(-1, [{WIFEXITED(s) && WEXITSTATUS(s) == 0}], WNOHANG, NULL) = 19934
write(1, "19831:M 20 May 2020 06:53:08.795 * Background saving terminated with success\n", 77) = 77
# 打开 rdb 文件,读取数据。
open("dump.rdb", O_RDONLY) = 10
# 读取文件大小为 276 byte。
fstat(10, {st_mode=S_IFREG|0644, st_size=276, ...}) = 0
epoll_ctl(5, EPOLL_CTL_MOD, 7, {EPOLLIN|EPOLLOUT, {u32=7, u64=7}}) = 0
read(8, "\0\0\0\0\0\0\0\0\0@\4\0\0\0\0\0xV4\22z\332}\301", 24) = 24
close(8) = 0
close(9) = 0
epoll_wait(5, [{EPOLLOUT, {u32=7, u64=7}}], 10128, 999) = 1
# 先发送文件长度,在发送数据。
write(7, "$276\r\n", 6) = 6
lseek(10, 0, SEEK_SET) = 0
# 从 rdb 文件中读数据进行发送。
read(10, "REDIS0009\372\tredis-ver\0075.9.104\372\nredis-bits\300@\372\5ctime\302Tc\304^\372\10used-mem\302\2704\35\0\372\16repl-stream-db\300\0\372\7repl-id(d28bd808c0922b5679039db98a7493f76689084e\372\vrepl-offset\300\0\372\faof-preamble\300\0\376\0\373\6\0\0\7fsddf3a\tfddsffdsf\0\3fsf\4fdsf\0\4fsdf\4fdsf\0\5fsdf3\10fdsffdsf\0\6fsddf3\10fdsffdsf\0\tfsd44df3a\tfddsffdsf\377Q\211\240\211\306\270\r$", 16384) = 276
# 发送数据给 slave。
write(7, "REDIS0009\372\tredis-ver\0075.9.104\372\nredis-bits\300@\372\5ctime\302Tc\304^\372\10used-mem\302\2704\35\0\372\16repl-stream-db\300\0\372\7repl-id(d28bd808c0922b5679039db98a7493f76689084e\372\vrepl-offset\300\0\372\faof-preamble\300\0\376\0\373\6\0\0\7fsddf3a\tfddsffdsf\0\3fsf\4fdsf\0\4fsdf\4fdsf\0\5fsdf3\10fdsffdsf\0\6fsddf3\10fdsffdsf\0\tfsd44df3a\tfddsffdsf\377Q\211\240\211\306\270\r$", 276) = 276
close(10) = 0
epoll_ctl(5, EPOLL_CTL_MOD, 7, {EPOLLIN, {u32=7, u64=7}}) = 0
epoll_ctl(5, EPOLL_CTL_MOD, 7, {EPOLLIN|EPOLLOUT, {u32=7, u64=7}}) = 0
getpeername(7, {sa_family=AF_INET, sin_port=htons(32795), sin_addr=inet_addr("127.0.0.1")}, [16]) = 0
write(1, "19831:M 20 May 2020 06:53:08.798 * Synchronization with replica 127.0.0.1:6379 succeeded\n", 89) = 89
epoll_wait(5, [{EPOLLOUT, {u32=7, u64=7}}], 10128, 998) = 1
epoll_ctl(5, EPOLL_CTL_MOD, 7, {EPOLLIN, {u32=7, u64=7}}) = 0
epoll_wait(5, [{EPOLLIN, {u32=7, u64=7}}], 10128, 998) = 1
# master 接收 slave 的心跳。
read(7, "*3\r\n$8\r\nREPLCONF\r\n$3\r\nACK\r\n$1\r\n0\r\n", 16384) = 34
epoll_wait(5, [{EPOLLIN, {u32=7, u64=7}}], 10128, 1000) = 1
read(7, "*3\r\n$8\r\nREPLCONF\r\n$3\r\nACK\r\n$1\r\n0\r\n", 16384) = 34
epoll_wait(5, [{EPOLLIN, {u32=7, u64=7}}], 10128, 1000) = 1
read(7, "*3\r\n$8\r\nREPLCONF\r\n$3\r\nACK\r\n$1\r\n0\r\n", 16384) = 34
write(7, "*1\r\n$4\r\nPING\r\n", 14) = 14
epoll_wait(5, [{EPOLLIN, {u32=7, u64=7}}], 10128, 1000) = 1
read(7, "*3\r\n$8\r\nREPLCONF\r\n$3\r\nACK\r\n$2\r\n14\r\n", 16384) = 35
epoll_wait(5, [{EPOLLIN, {u32=7, u64=7}}], 10128, 999) = 1
read(7, "*3\r\n$8\r\nREPLCONF\r\n$3\r\nACK\r\n$2\r\n14\r\n", 16384) = 35
...